Introdução:
A estrutura do item é o conjunto dos itens consumidos e dos processos de produção necessários para a fabricação do produto final. Todos os itens produzidos por sua empresa devem possuir a estrutura cadastrada no item. Para este tutorial vamos usar como exemplo a produção de um bolo.
Pré-requisitos: Ter cadastrado o item produzido e os itens consumidos na produção. Ter o centro de custo cadastrado. Ter cadastrado o processo de produção. Ter cadastrado as máquinas.
Para cadastrar a estrutura do item abra a tela a seguir:
Manutenção ⇨ Produção ⇨ Estrutura de item
Observação: A tela de estrutura de item não possui o botão de “Novo”, pois os itens devem ser cadastrados na tela de Cadastro de item.
Para criar uma estrutura ou altera-la selecione o item desejado e clique em “Alterar”.

O item pode ser de dois tipos de produção:
- Interna: quando o item é produzido dentro da empresa;
- Externa: quando a produção do item é terceirizada por outra empresa.
Selecione o tipo de produção no campo “Tipo“.

1-Processo de produção
Então na aba Processo de Produção clique em “Inserir”.


- Selecione a maquina que irá executar o processo;
- Selecione um centro de custo;
- Cadência(Pçs/Hora) é a velocidade de processamento, ou seja, é a quantidade de peças que a maquina consegue produzir por hora.
- O nível é a ordem em que os processos são executados, ou seja, para produção do bolo serão executados os processos do nível 1, então os processos do nível 2 e assim por diante;
- Caso o processo do próximo nível possa começar mesmo com o processo do nível 1 em andamento marque a opção “Permitir Sobreposição de Processo”.
- Caso haja um processo complementar adicione aqui.
- Então clique em “Salvar”.
- Caso tenha algum processo
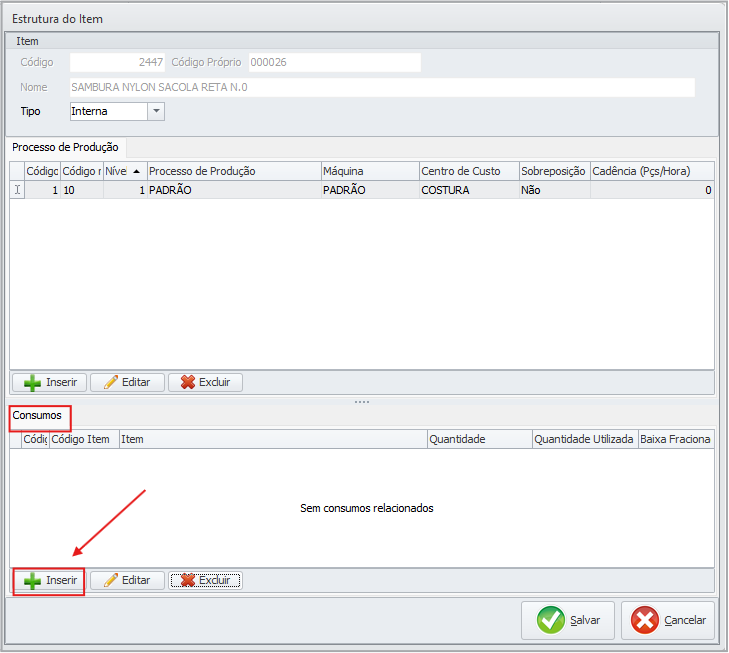
2-Consumo
Agora com o primeiro processo selecionado, na aba Consumos, clique em “Inserir”.


Selecione o item consumido e informe:
- A quantidade que será fabricado do produto final;
- A quantidade utilizada do item consumido e a unidade de medida utilizada.
- E a porcentagem de perda do item consumido.
Caso o item não utilize 1 quantidade inteira na produção, marque a opção “Baixa Fracionada”.
Obs: neste exemplo fabricaremos 1 bolo (Quantidade = 1) utilizando 700g de farinha (Qtd. Utilizada = 0,700) sem perca do item produzido durante o processo (% Perda = 0). A Qtd. Utilizada foi informada como “0,700” pois nosso item foi cadastrado com a unidade de medida de quilograma(kg), informe a quantidade conforme a unidade de medida cadastrada no seu item.
Então clique em “Salvar”.
Repita o processo para adicionar os demais processos de produção e itens consumidos então clique em “Salvar”.

Referências: Todas as imagens não referenciadas sujeitas nesta wiki são do sistema ONIX.
Manual – Cadastro de estrutura de item – 02/2019
Dúvidas ou Sugestões: suporte@softniels.com.br
